| 일 | 월 | 화 | 수 | 목 | 금 | 토 |
|---|---|---|---|---|---|---|
| 1 | 2 | |||||
| 3 | 4 | 5 | 6 | 7 | 8 | 9 |
| 10 | 11 | 12 | 13 | 14 | 15 | 16 |
| 17 | 18 | 19 | 20 | 21 | 22 | 23 |
| 24 | 25 | 26 | 27 | 28 | 29 | 30 |
| 31 |
- 예전글
- PS
- 예전글 #PS
- HTB
- Crypto
- cce2023
- SECGAME
- pwn.college
- blind-sqli
- pwnable
- SQLi
- pwn
- blind_sqli
- XSS
- web
- 백준
- Bob
- webhacking.kr
- 예전글 #CNN
- Pwnable.kr
- regex
- cryptohack.org
- JS
- cookie
- Today
- Total
아모에요
[webhacking.kr] old-19 본문
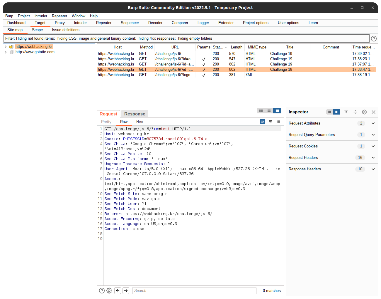
id = admin으로 로그인하면 you are not admin이라 뜨면서 튕겨진다.
id = test로 로그인해보면


userid cookie가 설정됨을 알 수 있고, 뒤에 =가 붙어있어 base64형식임을 유추할 수 있다.
이를 decode해보면 128자 길이의 0~9,a~f까지의 문자로 이루어진 문자열이 나오는데

32글자씩 끊어서 해시 Decrypt 사이트에서 검색해보면 각각 t,e,s,t가 나온다.

반대 과정을 거쳐서 admin을 한글자씩 끊어서 HASH화, 그 다음 합쳐서 base64인코딩, 다음으로 url인코딩을 해서 쿠키값에 집어넣으면 문제가 풀리게 된다.
1. md5 encrypt
admin -> 0cc175b9c0f1b6a831c399e2697726618277e0910d750195b448797616e091ad6f8f57715090da2632453988d9a1501b865c0c0b4ab0e063e5caa3387c1a87417b8b965ad4bca0e41ab51de7b31363a1
2. base64 encode
MGNjMTc1YjljMGYxYjZhODMxYzM5OWUyNjk3NzI2NjE4Mjc3ZTA5MTBkNzUwMTk1YjQ0ODc5NzYxNmUwOTFhZDZmOGY1NzcxNTA5MGRhMjYzMjQ1Mzk4OGQ5YTE1MDFiODY1YzBjMGI0YWIwZTA2M2U1Y2FhMzM4N2MxYTg3NDE3YjhiOTY1YWQ0YmNhMGU0MWFiNTFkZTdiMzEzNjNhMQ==
3. url encode
끝의 =만 %3d로 바꿔주면 된다.
MGNjMTc1YjljMGYxYjZhODMxYzM5OWUyNjk3NzI2NjE4Mjc3ZTA5MTBkNzUwMTk1YjQ0ODc5NzYxNmUwOTFhZDZmOGY1NzcxNTA5MGRhMjYzMjQ1Mzk4OGQ5YTE1MDFiODY1YzBjMGI0YWIwZTA2M2U1Y2FhMzM4N2MxYTg3NDE3YjhiOTY1YWQ0YmNhMGU0MWFiNTFkZTdiMzEzNjNhMQ%3D%3D
userid를 결과로 설정해주면 문제가 풀린다.

'Study > Hacking' 카테고리의 다른 글
| [pwnable.kr] fd (0) | 2023.06.15 |
|---|---|
| [webhacking.kr] old-20 (0) | 2023.06.14 |
| [webhacking.kr] old-18 (0) | 2023.06.14 |
| [webhacking.kr] old-17 (0) | 2023.06.14 |
| [webhacking.kr] old-16 (0) | 2023.06.14 |